Siebel Crm Oracle
Avaya Computer Telephony 4 0 Integration With Siebel Crm 7 8 Oracle
Oracle Service Cloud And Siebel Co Exist Everge
Oracle Certified Expert Siebel Customer Relationship Management 8 Business Analyst Acclaim
Oracle Siebel Crm
Enterprise Data Management Solution For Oracle Siebel Crm Applications
Oracle Siebel Crm
Crm Systems Siebel Crossjoin
Oracle Siebel Crm
Oracle Siebel Crm Event Model Part 3 Jet Infosystems Blog Sudo Null It News
Oracle Siebel Crm An Overview Of The Most Common License Compliance Issues Seen
Innovation Pack 17 Oracle Siebel Open Ui Blog
Oracle Siebel Crm Version 8 0 Essential For Crm On Premise
Siebel Crm Integration Pack For Oracle Order Management Order To Cash
Q Tbn And9gcs7ydz5qlmlleczfywx1gv9kupfix Dhmamygejmlm Usqp Cau
Siebel Crm Cab Oracle Open World 18 Evolution Of Siebel Crm
The Market Is Full Of Gossip Siebel Crm Myths Areon Consulting
Bookshelf V8 1 8 2 How Siebel Crm Renders High Interactivity Clients
Siebel Crm Innovation Pack 14
Siebel Crm Oracle Support Value Youtube
Oracle Siebel Crm Development Course In Arabic Youtube
Future Of Siebel Crm By Techonestop Issuu
Oracle S Commitment To Siebel Crm Innovation And Support Oracle Siebel Open Ui Blog
Genesys Wde Ccw Sk
Oracle Siebel Reviews 21 Details Pricing Features G2
Oracle Siebel Crm Multichannel Contact Center Crm Bs Telecom
Siebel Crm 21 Training The Siebel Hub
Oracle Siebel Crm
Setting Up Participating Applications
Q Tbn And9gcsqszd1c2a3kfu Ue Cuebcwhstydxcrq Hc58rqc8htpb Yems Usqp Cau
Siebel Free Downloads
Achieving Digital Transformation With Siebel Crm And Oracle Cloud
Siebel Crm Customer Order Management Bulk Request Functional Overview Youtube
Oracle Siebel Applications Oracle
Softclouds Siebel Crm 18 What To Expect
Company Oracle Siebel Crm News Employees And Funding Information Redwood Shores Ca
Siebel 19 X And Oracle Database 19c The Siebel Hub
Siebel Crm In The Cloud Youtube
Siebel Wireless Oracle Products
Oracle Documents Cloud Service Integration Oracle Siebel Open Ui Blog
Oracle Siebel Applications Oracle United Kingdom
Using Live Experience With Siebel Crm
Siebel Crm Applications On Oracle Ravello Cloud Service Ravello Blog
Siebel Crm Part 3 The Download Of The Siebel Installation And Ancillary Application Files Simple Talk
Oracle Siebel In Reviews Features Pricing Comparison Pat Research B2b Reviews Buying Guides Best Practices
The Market Is Full Of Gossip Siebel Crm Myths Areon Consulting
Oracle Siebel Integration Automation Tray Io
Oracle Siebel Features G2
Siebel Crm Transformation Webcast Replay Oracle Siebel Open Ui Blog
Install Oracle Siebel Crm In Oracle Cloud Infrastructure Within Few Clicks Ccw Sk
Downloading The Siebel Installation Archives Oracle Siebel Crm 8 Installation And Management
Oracle Siebel Crm Para El Sector De Distribucion Y Retail Youtube
Chainertech Com Post Oracle Siebel Crm Ip 17 Guide Part 2
Siebel Crm Tbi Info Tbi Info
Siebel Crm Part 8 Configuring And Starting The Siebel Sandbox Simple Talk
Siebel Ramersoft
Oracle Siebel Crm 8 1 1 10 Software Download Install Siebel Crm Och Ucm Part I Oracle Trainings For Apps Fusion Dba
Oracle Siebel Crm Service Customer Relationship Management Software Crm Tools स आरएम स ल शन In Mylapore Chennai It Coordinates Id
Learn About Deploying Siebel Crm On Oracle Cloud Infrastructure
Oracle Siebel Crm And Its Email Integration With Microsoft Outlook Smartcloud Connect For Salesforce
Siebel Crm In The Cloud 16 0 Now Available Oracle Siebel Open Ui Blog
Salesforce Vs Oracle Which Cloud Crm To Choose
Comparing Oracle Siebel Crm Vs Salesforce Tcognition
Q Tbn And9gct7ybzlqjnokza8ma6j4nsu62a2kbylouo1fqsn5ty Usqp Cau
Crm Introduction
Siebel Crm Consultancy Training Boxfusion
Integration Of Siebel Crm Od And Oracle Ebusiness Suite With Multi Org Approach Bhaskar Santosh S Blog
Salesforce Vs Oracle 19 Crm Comparison
Integrating Oracle Sales Cloud With Siebel Boxfusion
Siebel Crm Customer List Customer Base
Oracle Siebel Continues Crm Journey
Siebel Crm Oracle Live Experience Oracle Siebel Open Ui Blog
Oracle Siebel Crm
Q Tbn And9gcs7ydz5qlmlleczfywx1gv9kupfix Dhmamygejmlm Usqp Cau
Oracle S Commitment To Siebel Crm Innovation And Support Oracle Siebel Open Ui Blog
Siebel Download Free Legal Copy Of Siebel
Install Oracle Siebel Crm In Oracle Cloud Infrastructure Within Few Clicks Ccw Sk
Siebel Crm Industry Solutions Oracle Products
Http Www Oracle Com Us Products Applications Siebel Siebel Crm Cloud Faq Pdf
Na Styke Biznesa I It Obuchenie Konsultantov Oracle Siebel Crm V Dzhete
Crm Ahmad Naser
Oracle Ebs Integration With Siebel Crm Siebel Crm Integration Pack For Oracle Order Management
Siebel Crm Part 6 Configuring The Siebel Database Simple Talk
Sod Archives The Siebel Hub
Oracle Siebel Crm Single Sign On Siebel Crm Sso
Typical Integration Scheme For Telecoms Capabilities Of Oracle Siebel Crm Marketing Impact Crm Customer Relationship Management
Siebel Crm 8 Solution Engineer Specialist Acclaim
Siebel Crm In The Cloud 16 0 Now Available Oracle Siebel Open Ui Blog
Oracle Siebel Crm Verint Financial Compliance
Siebel Crm Part 7 Installation Of The Siebel Application Software Simple Talk
Oracle Siebel Reviews 21 Details Pricing Features G2
Oracle Siebel Crm Modern Search By Riverland English Version Youtube
How To Download Siebel Crm From Oracle In 2 Minutes Youtube
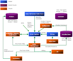
Applications And Integration Blog Integration Points B W Siebel Crm And Oracle Order Management Pip
Oracle Siebel Crm
Oracle Siebel Crm Cisco Uccx Ucce Cti Connector Youtube
Salesforce Vs Oracle Siebel Crm 19 Comparison
Crm Comparison 18 Oracle Vs Salesforce Mason Frank
Genesys Gplus Adapter For Siebel Crm Genesys
Oracle Siebel Crm
Siebel Crm 18 What To Expect Continuous Delivery Model And Enhanced By Softclouds Medium
Siebel Crm Innovation Highlights For 16 Oracle Siebel Open Ui Blog
Siebel Crm Telephoy Controls For Cisco Call Center Uccx Ucce Pcce
Siebel Microsoft Outlook Office 365 Integration Siebel Crm Email Connector Smartcloud Connect For Salesforce
Http Www Oracle Com Us Products Applications Siebel Siebel Crm Cloud Faq Pdf


